The host application can use any supported NMS programming model (single-threaded programming, multi-threaded programming, or multi-process programming). All NMS-supplied APIs are fully thread-safe. For information about Natural Access programming models, refer to the Natural Access Developer's Reference Manual.
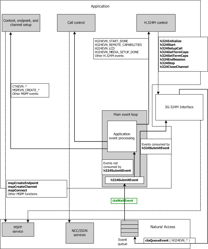
The following illustration shows the relationship between the application and the 3G-324M Interface:
